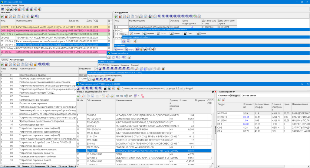
«АРМ строителя» – многофункциональный комплекс задач, позволяющий оперативно составить и рассчитать локальные, ресурсные, объектные и сводные сметы, калькуляции стоимости и транспортных затрат на местные материалы, акты выполненных работ. Кроме этого, с помощью программы можно рассчитать потребность в материалах и механизмах, списание материалов и многое другое. Программа работает с нормативными базами 2017 и 2022 годов.

Основные функциональные возможности:

→ Разработка сметной документации на основе нормативных баз НРР 2022 и НРР 2017 (в зависимости от версии программы):

  • расчет локальных, ресурсных смет, ведомости ресурсов;
  • расчет калькуляций транспортных расходов, стоимости материалов, приготовления материалов;
  • формирование ведомости объемов работ и расхода ресурсов;
  • расчет объектных смет, дополнительных затрат при производстве работ в зимнее время;
  • сводный сметный расчет. Расчет средств, связанных с применением прогнозных индексов.

→ Формирование цены предложения подрядчика (исполнителя работ).

→ Формирование актов выполненных работ и сопутствующих документов:

  • расчет актов сдачи-приемки выполненных работ;
  • формирование ведомостей стоимости материалов, машин и механизмов, расчет отклонений в стоимости материалов, машин и механизмов;
  • формирование справки формы С-3;
  • формирование отчета о расходе строительных материалов (форма С-29);
  • накопительная ведомость выполненных работ.

→ Работа с архивами.

→ Экспорт выходных документов в Excel.

Подробную информацию о продукте и условиях его предоставления можно получить по телефону +375 17 311 13 31.